Search

WORKFLOW STUDIO

Graphical planning and autonomous monitoring for your physical workflows in manufacturing, repair, warehousing, and other labor-intensive operations. Each operation is a part of your Execution Engine. Monitor it.

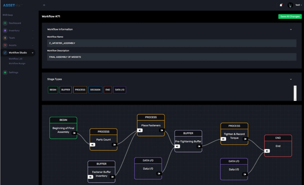
Plan the Process

workflow-studio-cratus-tech

Create the process sequences in an intuitive graphical user interface.

Review Process Time Line

Review-Process-Time-Line

Create the process sequences in an intuitive graphical user interface.

Start Your Engine and Monitor Progress

Monitor-Progress

Monitor progress and compare actual execution to the process plan.

Interested ?

We would be pleased to send you detailed information about our products or services.
Simply enter your details in the contact form below and we will get in touch with shortly.

CRATUS respects your personal information and keeps it safe. By sending this form, you consent to allow CRATUS to store and process your personal information as stated in our Privacy Policy.

CONTACT US / BUY

One of our experts will be communicating with you shortly. We are committed to understanding your application and providing support, tailored to your specific requirements.
Cratus booth invitation for Geo Week 2026, February 16-18, at Colorado Convention Center, Denver. Harness the Power of Geospatial.